Atlassian Scales Jira Migration Platform to Support 50,000-User Enterprise Environments
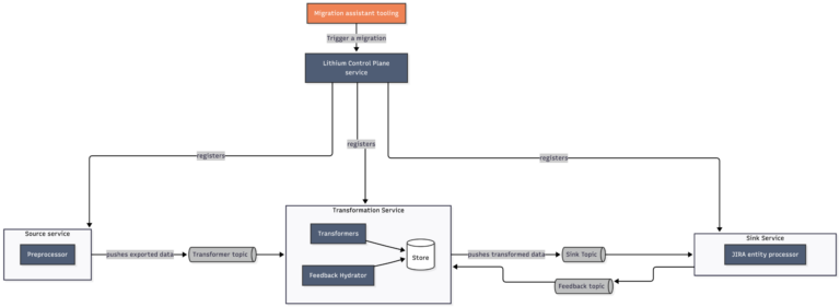
The Atlassian Jira Migrations team has completed a year-long technical evolution, successfully scaling its migration platform from supporting 20,000-user environments…
